Products
- TOP
- Products
- DeviceXPlorer OPC Server
- OPC UA Information Model Support
OPC UA Information Model Support
- Features
- Specifications
- Release Note
- Support Devices
- SCADA Guide
- Interface Performance
- V7 Feature
- OPC UA Information Model Support
- MX OPC Server
Replacement - Price List
- Catalog
- Demo & Manual
- Online Shopping
- Product Download
OPC UA Information Model Support
Version 7.6.0 of "Device Explorer® OPC Server" , now supports the OPC UA information model.
Please contact Takebishi for more information on this feature.
- What is the OPC UA Information Model?
- OPC UA Information Model Application Scenarios
- Device Explorer
What you can do with the OPC server - Recommended for people like this
- Examples of OPC UA Information Model Applications
- Supported Features Details
- Frequently Asked Questions about Information Model Support
What is the OPC UA Information Model?
The OPC UA information model is a mechanism that allows the address space to be defined not merely as a set of variables, but as structured information. By combining object types, variables, reference relationships, and attributes, it is possible to represent hierarchical structures at the equipment and function levels.
The OPC Foundation, which develops the OPC specifications, and industry-specific standardization organizations are working together to develop specifications so that equipment data can be handled using a "common language and data structure."
Without an information model, communication between FA (Factory Automation) devices depends on the vendor's parameters. This requires human intervention for information transfer. However, by implementing an information model, FA devices can communicate with each other, enabling information transfer without human intervention.

OPC UA Information Model Application Scenarios
I want to structure and utilize equipment data.
Information models facilitate the smooth sharing of data structure, granularity, and meaning between applications and equipment that utilize the data.
I want to simplify system integration.
By utilizing information models, the interface between systems and equipment can be standardized, enabling system integration without having to consider the manufacturers of each system/equipment component.
We want to improve the reusability of the data.
Because the interface between the system and equipment is standardized, the impact of system replacement, equipment upgrades, and expansions can be minimized. Furthermore, integration with AI is also expected.
What you can do with Device Explorer® OPC Server
① Even if equipment and devices from a wide variety of manufacturers are mixed together, they can be handled using the same data structure.
Because Device Explorer has supported a wide variety of PLCs and devices, you can utilize information models without having to worry about differences in communication specifications between manufacturers.
②NodeSet files can be imported.
The information model is defined in XML format (NodeSet file). This XML file describes node definitions, node type information, reference relationships, and value data types.
Device Explorer can read this definition to construct a pre-designed address space.
Because information models can be managed as external definitions, they become easier to reuse and revise.
③Data mapping is easy
By mapping data acquired from each device to nodes deployed in the address space, the data can be exposed as an information model.
④You can freely control behavior/events.
The scripting function allows users to freely create the processes that occur when a method is executed, the timing of event notifications, and the data to be notified.
⑤Seamlessly from data collection to data utilization.
This reduces the effort required for integration with higher-level systems, leading to a reduction in system setup time.
The Device Explorer OPC server has a broad connectivity infrastructure that supports mixed-manufacturer environments, and has been able to centrally acquire data from a variety of control devices.
In Ver.7.6.0, by utilizing the OPC UA information model function in this connectivity infrastructure, data acquired from each device can be mapped based on an information model defined in XML and published as a structured address space.
The key point is that the information modeling function does not exist in isolation, but is provided integrated with a proven connectivity infrastructure. Because data acquired from devices with different communication specifications can be published in a common structure, cross-facility data integration becomes easier. This minimizes individual mapping work on the higher-level system side and reduces the design burden during expansion.
Recommended for people like this
- We want to standardize the mechanisms for inter-system integration.
- We want to reduce the effort required to set up the system.
Examples of OPC UA Information Model Applications
1.Utilization of Companion Specification Information Model
By incorporating companion specification information models, you can standardize the data structure of devices and equipment.
This reduces the need for individual adjustments during system integration, leading to lower development time and smoother data utilization.
・What are companion specifications?
This system predefines how data should be stored and interpreted for specific equipment or industries (such as packaging machines, injection molding machines, and robots), as defined by industry associations and standardization organizations. This allows data to be handled using the same rules even when using equipment from different manufacturers.
2.Utilization of proprietary information models
It is possible to import proprietary information models defined by the system, other than the companion specification information model.
This enables smoother communication between devices and PLCs that lack OPC UA server functionality or information modeling capabilities, and the system.

3.AI collaboration
Because the data structure of the information model is defined in XML, the AI can import the data structure and information held by the OPC server without any special data processing.
Therefore, it is expected that information models will be used as a foundation for data linkage between AI and equipment in the future.

Feature Details
1. Import NodeSet File
By importing the NodeSet file from the DeviceXPplorer OPC Server screen, the data structure described in the NodeSet file is deployed into the OPC server's address space.
2. Data Mapping
This process imports a NodeSet file, expands the nodes into the address space, and maps them to the device/PLC data (tags).

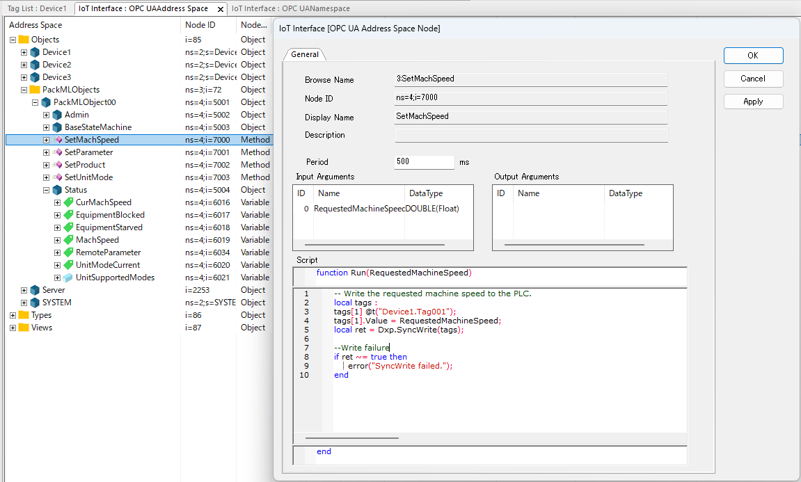
3. Control Behavior and Events
The scripting function enables control over method and event triggering.
Scripts can be freely developed by users using the Lua language, allowing them to control each process during method execution, the timing of event triggering, and the data to be triggered.
Frequently Asked Questions Regarding Information Models
① Is "XXX" Information Model supported?
The support method varies according to the specifications and requirements of the information model.
For details, please reach out to our support desk.
② Can custom NodeSet files be imported?
Yes, this is supported.
③ Is there a function to design Information Models?
There is no function to design models from within the product itself. We can recommend certain tools for configuration, so please contact our support desk for more details.
④ What Product Editions can use this function?
This function is limited to Professional Edition.
Product Code: DXPV7PR-XX-E
If you are considering introducing or utilizing the OPC UA information model, please feel free to contact us.

