製品情報
- TOP
- 製品情報
- デバイスエクスプローラ OPCサーバー
- OPC UA情報モデル対応
OPC UA情報モデル対応
- 製品の特徴
- 一般仕様
- リリースノート
- 対応機種
- SCADA設定ガイド
- 各インターフェイス通信速度
- V7特集ページ
- OPC UA情報モデル対応
- MX OPC Server置き換え
- V7製品選定
- 価格表
- カタログ
- デモ版・マニュアル
- オンライン購入
- 製品ダウンロード
OPC UA情報モデル対応
「デバイスエクスプローラ® OPCサーバー」のVer.7.6.0より、OPC UA情報モデルに対応しました。
本機能の活用をご検討の際は、まずはお気軽にご相談ください。
- OPC UA情報モデルとは?
- OPC UA情報モデル活用シーン
- デバイスエクスプローラ
OPCサーバーでできること - こんな方におすすめ
- OPC UA情報モデル活用例
- 対応機能詳細
- 情報モデル対応についてのよくある質問
- リーフレット
OPC UA情報モデルとは?
OPC UAの情報モデルは、アドレス空間を単なる変数集合ではなく、構造化された情報として定義できる仕組みです。オブジェクト型、変数、参照関係、属性を組み合わせることで、設備や機能単位での階層構造を表現できます。
OPCの仕様を策定する「OPC Foundation」と業界ごとの標準化団体が協力して、 「共通の言葉・データ構造」で設備データが扱えるように仕様策定を進めています。
情報モデルを導入していない場合、FA機器同士の通信はベンダーごとにパラメータが異なります。そのため、情報伝達するために人手が必要になりますが、情報モデルを導入することで、FA機器同士が会話できるようになり、人間が介在することなく情報伝達が可能になります。
OPC UA情報モデル活用シーン
設備データを構造化して活用したい
情報モデルにより、データを活用するアプリケーションと設備の間でやり取りするデータの構造や粒度、意味の共有を円滑に行うことができます。
システム連携をシンプルにしたい
情報モデルを利用することで、システムと設備間のインターフェースを統一化することができ、システム/設備のそれぞれのメーカーを意識することなく、システム連携ができるようになります。
データの再利用性を高めたい
システムと設備間のインターフェースを統一化がされているため、システムの置き換え、設備の更新、増設などの影響を最小限に抑えることができます。また、AIとの連携も期待できます。
デバイスエクスプローラ® OPCサーバーでできること
①多種多様なメーカーの設備や機器が混在していても、同じデータ構造で扱うことができる
多種多様なPLC・装置に対応してきたデバイスエクスプローラだからこそ、メーカーごとの通信仕様の違いを意識することなく、情報モデルを活用することができます。
②NodeSetファイルの取り込みができる
情報モデルはXML形式(NodeSetファイル) で定義されます。このXMLファイルには、ノード定義、ノードの型情報、参照関係、値のデータ型などが記述されます。
デバイスエクスプローラはこの定義を読み込むことで、設計済みのアドレス空間を構築できます。情報モデルを外部定義として管理できるため、再利用や改訂が容易になります。
③データのマッピングが簡単
アドレス空間に展開したノードに対して、各デバイスから取得したデータをマッピングし、情報モデルとしてデータを公開することができます。
④振る舞い/イベントの制御が自由にできる
スクリプト機能により、メソッド実行時の各処理や、イベント発報のタイミング、発報するデータをユーザーが自由に作成することができます。
⑤データ収集からデータ活用までシームレスに
上位システム連携の手間を軽減して、システムの立ち上げ工数削減に繋がります。
デバイスエクスプローラ OPCサーバーは、メーカー混在環境に対応した広範な接続基盤を備えており、多様な制御機器のデータを一元的に取得してきました。
Ver.7.6.0では、この接続基盤にOPC UA情報モデル機能を活用することで、各機器から取得したデータを、XMLで定義された情報モデルに基づいてマッピングし、構造化されたアドレス空間として公開できるようになります。
重要なのは、情報モデル機能が単独で存在するのではなく、実績ある接続基盤と統合されて提供される点です。異なる通信仕様を持つ機器から取得したデータを共通の構造で公開できるため、設備横断でのデータ統合が容易になります。これにより、上位システム側での個別マッピング作業を最小化し、拡張時の設計負荷を抑制できます。
こんな方におすすめ
- システム間連携の仕組みを統一化したい
- システム立ち上げ工数を削減したい
OPC UA情報モデル活用例
1.コンパニオンスペック情報モデルの活用
コンパニオンスペック情報モデルを取り込み装置/設備のデータ構造の統一化を行うことができます。
これにより、システム連携時の個別対応を削減し、開発工数の低減やスムーズなデータ活用を実現します。
・コンパニオンスペックとは?
業界団体や標準化組織が策定した特定の機器や業界(包装機、射出成型機、ロボットなど)ごとに、データの持ち方や意味付けをあらかじめ定義したものであり、異なるメーカーの機器であっても同じルールでデータを扱えるようになります。

2.独自情報モデルの活用
コンパニオンスペック情報モデル以外のシステム側で定められた独自の情報モデルを取り込むことができます。
これにより、OPC UAサーバー機能や情報モデル機能を持たない装置やPLCとシステム間の連携を円滑にすることができます。
3.AI連携
情報モデルのデータ構造はXMLにより定義されているため、AIにOPCサーバーが持つデータ構造や情報を特別なデータ加工をせずにAIで取り込むことができます。
そのため、今後、AIと設備間のデータ連携の基盤として情報モデルが利用されることが期待されます。
対応機能詳細
1.NodeSetファイルの取込
NodeSetファイルをデバイスエクスプローラの画面から取り込むことで、NodeSetファイルに記述されたデータ構造をOPCサーバーのアドレス空間に展開します。
2.データマッピング
NodeSetファイルを取り込み アドレス空間に展開されたノードと、装置/PLCのデータ(タグ)をマッピングします。
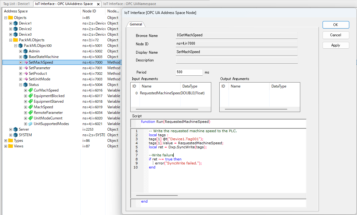
3.振る舞い/イベントの制御
スクリプト機能により、メソッド/イベント発報の制御を実現します。
スクリプトはLua言語によりユーザーが自由に開発し、メソッド実行時の各処理や、イベント発報のタイミング、発報するデータを制御することができます。
情報モデル対応についてのよくある質問
① XXXという情報モデルに対応していますか?
情報モデルの仕様や要件に応じて対応方法が異なります。
詳細については、内容に応じてご案内いたしますので、弊社サポート窓口までお気軽にご相談ください。
② 独自のNodeSetファイルを取り込むことはできますか?
はい。可能です。
③ 情報モデルの設計機能はありますか?
製品そのものにはモデル設計機能は搭載されていませんが、提案可能な設定ツールがございますので、弊社サポート窓口までお問い合わせください。
④ どのエディションで使用できますか?
プロフェッショナルエディションでのみ使用できます。
型式:DXPV7PR-XX(-E)
OPC UA情報モデルの導入・活用をご検討の際は、まずはお気軽にご相談ください。

