製品情報
OPC Spider
ノーコードデータ連携ソフトウェア

OPC Spiderについて
OPC Spiderは生産設備と上位システムのデータ連携を行うソフトウェアです。
企業内で異なるシステムやデータベースをノーコードで連携することができます。
システム間のデータ連携やデータベース連携を行う場合、システム間をつなぐプログラムの開発や手作業が発生します。 データ連携を行うシステムの数が多くなれば、プログラム開発が複雑になり、必要な技術も多岐に渡ります。それに比例して、多くの時間と労力が必要になります。
OPC Spiderではプログラミング不要なノーコード開発により、労力の削減と開発期間の短縮を実現します。

製品紹介動画
特徴
ノーコード
アイコンをドラッグ&ドロップで配置し、ノーコードでスクリプトを作成します。
データの入出力はもちろん、変換や加工に必要な処理も揃っており、開発工数を削減できます。

簡単マッピング
異なる種類のデータ同士をつなぎ合わせたい場合、データを共通の形式に変換し、 GUIで提供されるマッピングツールによって、あたかも同種のデータであるかのように扱うことができます。

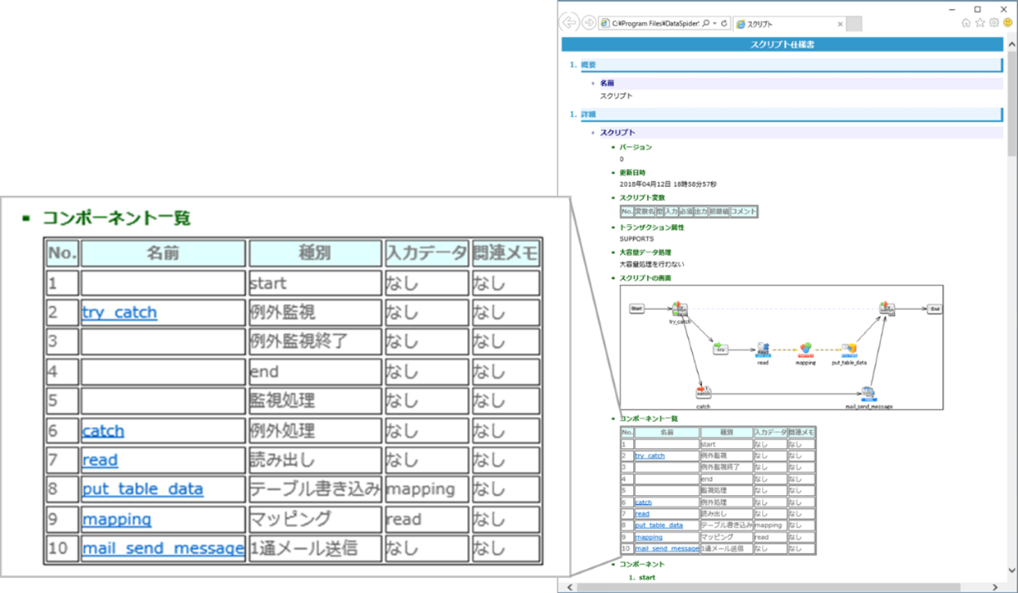
仕様書の自動作成
作成したスクリプトを仕様書として出力します。
処理内容の確認や、引き継ぎなどに活用することができます。

豊富な接続性
OPC UA通信はもちろん、各種ファイル、データベース、ファイル、BIツール、クラウドなど、 多種多様な接続先に応じたアダプタを提供しており、OPC Spiderをデータ連携ハブとして活用できます。

OPC UA対応
産業分野のデファクト通信であるOPC UAに対応しております。 当社のIoT対応アクセスユニット『デバイスゲートウェイ』や、 パッケージソフトウェア『デバイスエクスプローラーOPCサーバー』を 利用することで各ベンダーの機器とシームレスにデータ連携を行うことができます。
アダプタ紹介
OPC UAアダプタ連携
産業分野のデファクト通信であるOPC UAに対応しており、データの読み出し、書込みや履歴値の取得などができます。
【対応するOPC UAプロファイル】
Data Access
読み出し / 書込み
Historical Access
読み出し

OPC UA対応により、あらゆる生産現場のデータを基幹システムで活用できます。
Impulseアダプタ連携
ブレインズテクノロジー社製 異常検知ソリューション「Impulse」専用アダプタが使用可能です。
生産現場や工場内の様々な装置・機器から集める多様なデータを「Impulse」に送信し、
推論結果を取得して設備にフィードバックすることができます。
OPC Spiderが生産ラインの稼働データをAIプラットフォームに連携させることで、生産性の向上を実現します。
- 異常検知ソリューション「Impulse」とは?
製造現場の機械や設備の停止や故障に繋がる予兆を最新のAIによって捉える分析アプリケーションです。
数値データから従来の閾値ベースの仕組みでは発見できなかった「いつもと違う」異常状態をAIが検知します。
高度な分析技術を持ったデータサイエンティストだけでなく、より幅広いユーザーが利用できるプラットフォームを目指し、機械学習技術を容易に導入・運用するためのアーキテクチャや機能を備えております。


